Home
Knitronics Blog
Project Tutorials
Install Guides
FPGA Basics
DSP for FPGA
The Zynqberry Patch
Kria KR260
Kria KV260
SP701
Eclypse Z7
Ultra96 V2
SDR
Major Projects
Summer of FPGA
Knitronics TV
About + Contact

Knitronics

Home
Knitronics Blog
Project Tutorials
Install Guides
FPGA Basics
DSP for FPGA
The Zynqberry Patch
Kria KR260
Kria KV260
SP701
Eclypse Z7
Ultra96 V2
SDR
Major Projects
Summer of FPGA
Knitronics TV
About + Contact
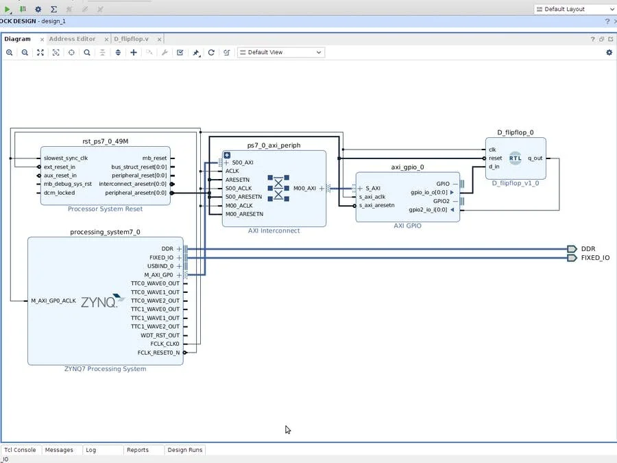
Add Custom IP Modules to Vivado Block Design
February 12, 2021
Whitney Knitter
Add Custom IP Modules to Vivado Block Design
Whitney Knitter
February 12, 2021

Add Custom IP Modules to Vivado Block Design

Whitney Knitter
February 12, 2021

Source:https://www.hackster.io/whitney-knitter/add-custom-ip-modules-to-vivado-block-design-77042d

Newer PostDSP for FPGA: Simple FIR Filter in Verilog
Older PostHow to Test Your Design with Vivado's Behavioral Simulation
Back to Top